Blocked Quality Control Orders

Installation Instructions > Cockpit Dashboards & Kpi's for HANA > Cockpit KPI's > Blocked Quality Control Orders

Top  Previous  Next

In this chapter you can find instructions on how to Set up the "Average Scrap Rate" KPI

For information on how to setup a KPI click on Cockpit KPI's

 

Query needed for this KPI: "Beas_BlockedQCOrders":

SELECT * from "BEAS_QSFTHAUPT"

 

 

Creating the Blocked Quality Control Orders KPI

1.        Access the Pervasive Analytics Module, and click on "New KPI" button. (There is an explanation on how to access the "Pervasive Analytics" Module on the page:Cockpit KPI's )

 now select the previously created query "Beas_BlockedQCOrders". (View: Cockpit Beas Queries)

 

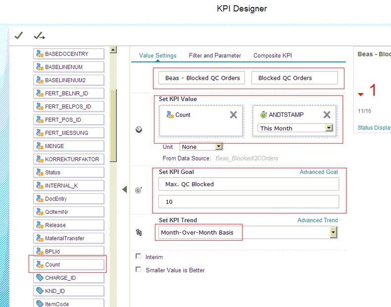
2.        - Drag and drop the field "Count" to the section KPI value.

 - Drag and drop the field "ANDTSTAMP" to the section "Drag Date Dimension Here", Set the value to "This Month".

 - Set the name of the KPI to "Beas - Blocked QC Orders".

 - Set the Description of the KPI to "Blocked Quality Control Orders".

 - Set The Goal Description to "Max. QC Blocked".

 - Set a personal "Goal Value" in an amount of your preference, (in this example is set to 10 units).

 - Set KPI Trend to "Month-Over Month Basis", you can set it to whatever value wanted.

 

 

kpi2.1

 

 

3.        Click on the "Save As" Icon, and then add the name "Beas - Blocked QC ORders", then click "OK"

kpi2.2

 

 

4.        Add the newly created KPI to the Cockpit main page.

 There is a section on how to add one particular KPI to the cockpit on the Cockpit KPI's page.


Help URL: https://help.beascloud.com/beas202102/index.html?cock_kpi_blocked_qlity_contr.htm