|
Lower level in work order, entries in green.
Traditional style
|
Boyum Style
|

|

|
Note: If the work order position has been closed, or "Allow changes" was disabled, or authorizations are missing, all editing functions are disabled.
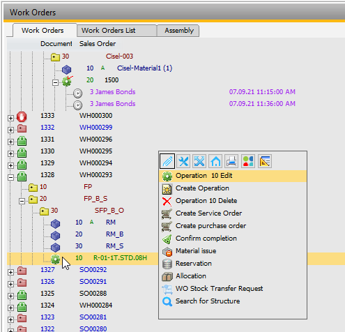
Right-click on operation
Function
|
Meaning
|
(External) Operation xx Edit
|
Click to edit the currently selected operation or external operation.
|
Create Operation
|
Insert new operation.
|
Operation xx delete
|
Deletes the operation.
|
Insert xxxx/xx/xx from 01.01.21 11:05
|
Insert the time receipt that was cut from under another operation.
|
Confirm completion
|
Available if Operation types > "Only confirm OK" setting is enabled.
|
Consider number of days: X
|
Defines the number of calendar days that are used when displaying resource utilization for the current view without changing the standard setting.
After reopening the window, the system returns to the standard setting.
|
Dispatches graphical view
|
Displays the graphical overview on utilization.
|
Dispatches
|
Shows all planned time reservations for this resource. The reservations are deposited behind the operation.
|
Search for structure
|
See above.
|
WO Stock transfer request
|
|
Create Service Order
|
Create Service Order for this operation.
|
Click an entry to edit.
Routing link for phantom items:
When a phantom parent item has a routing link, all sub-assemblies apply the same definition of the parent.
If a tool is assigned to the operation, it is displayed below.
|
|
|
|

|

|
Tool.
|

|

|
Reference: receipt from production is linked to a sales order or to a WO item.
|

|

|
Tool with enabled switch determines lead time.
|

|

|
Parallel operation.
|

|

|
Alternative resource.
|

|

|
Alternative operation sequence with alternative resource.
|
Right-click on tool
|
|
|
Edit operation position
|
Edit currently selected operation.
|
Modify tool
|
Open tool master data.
|
Activate tool
|
Activate or de-activate the tool. All rules are considered as:
- determines lead time
- only one tool active
See Tool management.
Note: If there are several tool entries which affect lead time, only one tool can be activated. In case of activation, all time values stored in the tool are transferred to the routing position. Empty values in the operation are not changed.
Tool entries without the "determine lead time" feature enabled can be activated in parallel.
User events
With the following User events you can manipulate the behavior:
windowevent pretoolactivate before activation/De-activation. The process is canceled with "return failure". In variable "e_activ" you can store whether the toll should be activated (=1) or de-activated (=0).
Only user "manager" is allowed to change:
windowevent pretoolactivate
if <currentuser> <> manager then
return failure
end if
end event
|
windowevent posttoolactivate is called after the process.
|
|
The structure view is dynamic, depending on the function (BoM, material postings, QC-order) different information is displayed. But the column header remains the same.
Operations are displayed in green. See overview on operation types.
The following information is displayed in the line of an operation:
|
|
|
Sales order
|
Icon Operation type right to it position number, resource ID.
|
Name
|
Activity description.
|
From
|
Start of processing time (without idle time, transfer).
|
To
|
End of processing time.
Colors: Date gray: operation is already closed or outside the period
Date red: operation in the past (too late). The WO will not be finished in time
|
Plan
|
Calculate from the planned quantity * process time / Efficiency rate % + setup time. Already reported amounts or times are not pulled off.
Note: The unit of time to be displayed is adjustable in the Configuration wizard.
|
|
Current
|
Already reported times.
|
Drawing number
|
Shows dispatches of the related resource.
|
Type/Scrap
|
Reported yield and scrap quantity for this position.
For external operations the sum of all goods receipts is displayed.
|
Match code
|
Pool info: active or inactive. "Optional" for operations which do not need to be reported.
|
Below the operation several changes can be displayed.
Right-click above in the window (below the title line) opens the window settings for the structure view. See Configuration of WO structure view.
Help URL: https://help.beascloud.com/beas202504/index.html?fa_struktur_arbeitsgang.htm
|