BeasScript editor

Administration > Add-ons > Add-on manager (Beas) > Customer-specific Adaptation > beas script editor

Top  Previous  Next

Beas can be customized easily and in different ways.

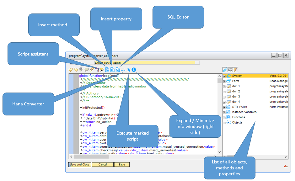
Beas has its own script language called BeasScript.

 

With the integrated script editor it is simple to create customization with BeasScripts.

 

User rights:

Validate if the user has rights to open the SQL screen. See Right management SQL.

 

Examples for using Beas script editor:

- window-related – tools – extensions for clients

- Beas usability extensions – universal function – Beas script

beasscript_editor_02

 

The script assistant helps you to start with BeasScript. See BeasScript assistant.

 

Videos:

youtube Display content of a datastore


Help URL: https://help.beascloud.com/beas202504/index.html?beas_script_editor.htm