Beas Script Editor

SBO Menu Tools > Customization Tools > Beas Script Editor

Top  Previous  Next

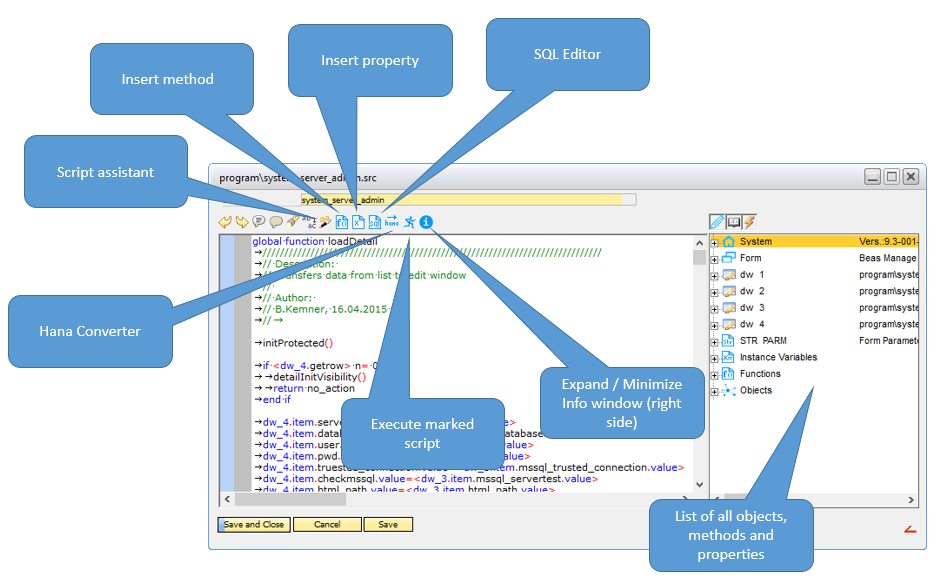
You can use this editor to modify test scripts. It is identical to the the editor in the debug window, but with more functionality. There are additional properties.

It is possible to change between 20 different sources with the blue arrows.

 

Beas can be customized easily and in different ways.

Beas has its own script language called BeasScript.

 

With the integrated script editor it is simple to create customization with BeasScripts.

 

User rights:

Validate if the user has rights to open the SQL screen. See Right management SQL.

 

Examples for using Beas script editor:

- window-related – tools – extensions for clients

- Beas usability extensions – universal function – Beas script

beasscript_editor_02

 

The script assistant helps you to start with BeasScript. See BeasScript assistant.

 

Videos:

youtube Display content of a datastore

 

See also Beas Service Layer.


Help URL: https://help.beascloud.com/beas202404/index.html?beas_script_editor2.htm