Data integration hub

Administration > Data Integration Hub > Data integration hub

Top  Previous  Next
Expand/Collapse Toggles

Import Definition

   File

   Columns

   Extended

   Definition Data Target

   Preview

   Source -Target - Link

 

 

PATH: Administration > Data Import/Export > Data Integration Hub.

All import definitions are administrated in this list.

Window settings, Template and Multiselect are supported. Authorization: Import

 

Items are sorted by area, import structure description and ID.

DIH_2020.09

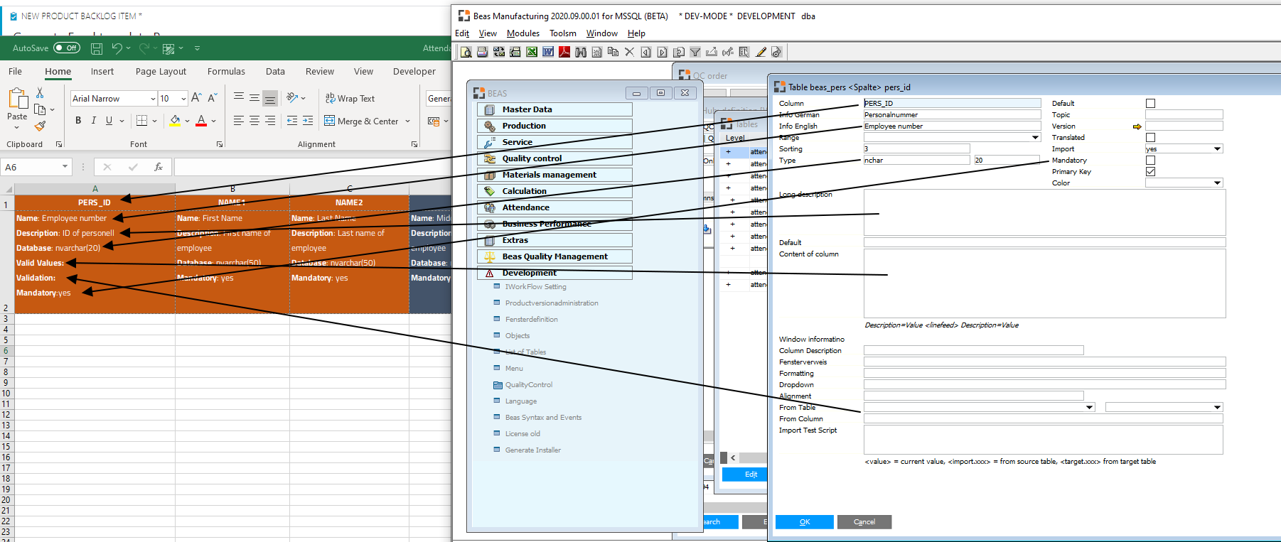
Window importkopf_browse.psr

 

Column description

Field

Description

... (bitmap)

The icon defined for the definition.

Type

Type of the definition: import, PDM, CAD etc.

Table structure

Target table of the import .

ID

Unique ID for the import definition.

Description

Description of the import definition.

Status

Processing status of the definition.

Status description

Description of the status.

Status %

Completion in % .

Last run

The date of the last import.

Executions

The number of times the import has been executed.

Error

Number of detected errors.

Further columns to be displayed can be added in window settings.

 

Functions

Name

Description

Open

Opens the selected entry for editing.

End

Closes the window.

Start Import

Starts the import of the selected row.

open Hub Templates

Search field

Add information to filter the Import definition list

 

Right-click menu options

Name

Description

Protocol

Opens the error protocol for the current entry.

Note: At each renewed import the protocol is deleted first.

New

Create new definition

Duplicate

Duplicates the current entry.

Remove

Deletes the selected entries. Multiselect is supported.

Planned activities

Opens the Planned activities window, where import operations can be scheduled and automated.

Counter: Reset

Resets the error error counter for the selected entry.

Column definition: Reload

Reloads the column definition (database description) in the current database. This occurs usually at each program update.

Export Definition

Definition of the selected rows are exported to a file. Multiselect is supported.

Import Definition

Import definitions, that have been exported can be imported.

If an ID already exists, it is renamed automatically.

 


Help URL: https://help.beascloud.com/beas202202/index.html?import.htm