|
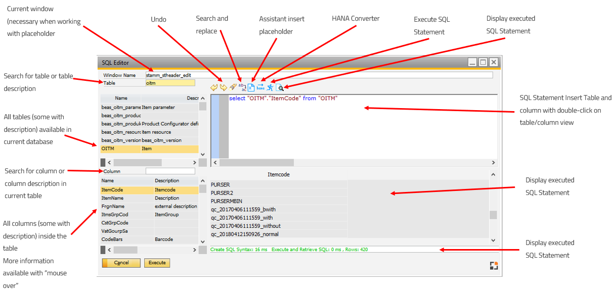
With the SQL Editor it is easy to generate SQL statements.
The SQL Editor displays all SAP-Tables, all Beas Tables and Beas Views
When hovering the mouse over a Beas table column, Beas displays more information on the field (if available).
The integrated MSSQLà HANA Converter makes it simple to convert the script in correct HANA Syntax.

Function buttons in Boyum Style design:

The SQL Editor has different modes.
Create own SQL Statements
Open SQL Editor from Debug window to test executed SQL Statement
Open SQL Editor to define Filter or Order
In this mode Beas creates the correct syntax if you make a double click on a field.
- convert NULL fields to string: COALESCE("TableName","FieldName",'')
- convert all types to string: Cast(...)
- allocate fields if you need more than one field (field1 || field2)
|
Beas converts the string before executing.
1. Replace all placeholders <...>, linked to window defined in the Window field in the top section
2. Delete & marks on right side
3. MSSQL: Convert HANA Syntax to MSSQL Syntax with internal MSSQL Online Converter
4. Display Result as Grid Table
5. Display count of rows and duration time from executing
Limitation:
SQL Statements executed from Beas can have questions marks in the arguments.
The SQL Editor cannot replace this.
|
Help URL: https://help.beascloud.com/beas202511/index.html?sql.htm
|